Introdução

Imagine que você é um urbanista encarregado de construir um sistema de trânsito para uma cidade antiga. A cidade não tem uma malha simples; é um lugar que cresceu organicamente, com inúmeros túneis escondidos, ruas confusas e não otimizadas. Para construir um novo sistema de trânsito intuitivo, você não pode simplesmente perguntar aos moradores aonde eles querem ir — precisa primeiro entender o layout existente da cidade. Esse é o desafio do design de produtos corporativos. Enquanto um produto de consumo, como um app de entrega de comida, é construído usando conceitos que todos entendemos, o ambiente do usuário em um contexto corporativo é uma cidade abstrata, muitas vezes não intuitiva, formada por softwares legados, dependências ocultas e regras não ditas.

A estrutura de design Double Diamond, por si só, ignora essa complexidade. Embora nos guie corretamente para entender o usuário, a compreensão do ambiente é implícita. Isso funciona para um ambiente mais simples. No entanto, por não explicitar o foco, cria um ponto cego no mundo corporativo, onde um sistema complexo define o ambiente do usuário. Para solucionar de verdade um problema corporativo, os designers devem se tornar cartógrafos, transformando o sistema abstrato em um mapa claro e compreensível. Confira abaixo um exemplo inicial de um mapa bruto criado para visualizar diferentes componentes do produto durante a fase de ideação.

A detailed flowchart illustrating the risk management process within an admin console.

Mapeamento de sistemas: o superpoder de um designer

Para um designer, mapear um sistema não é um desvio, mas um atalho. Vamos examinar o valor único que os designers podem oferecer e como o mapeamento do sistema no início do processo de design pode tornar a solução geral mais precisa e eficaz.

Do caos à clareza

Em uma descoberta corporativa típica, uma enorme quantidade de informações não estruturadas cerca você. Aqui temos um exemplo de projeto no qual adicionamos restrições de IP a um fluxo de uso de token de API. Este é o caos da descoberta com que começamos:

A collection of dashboard screens showcasing data visualization and analysis tools.

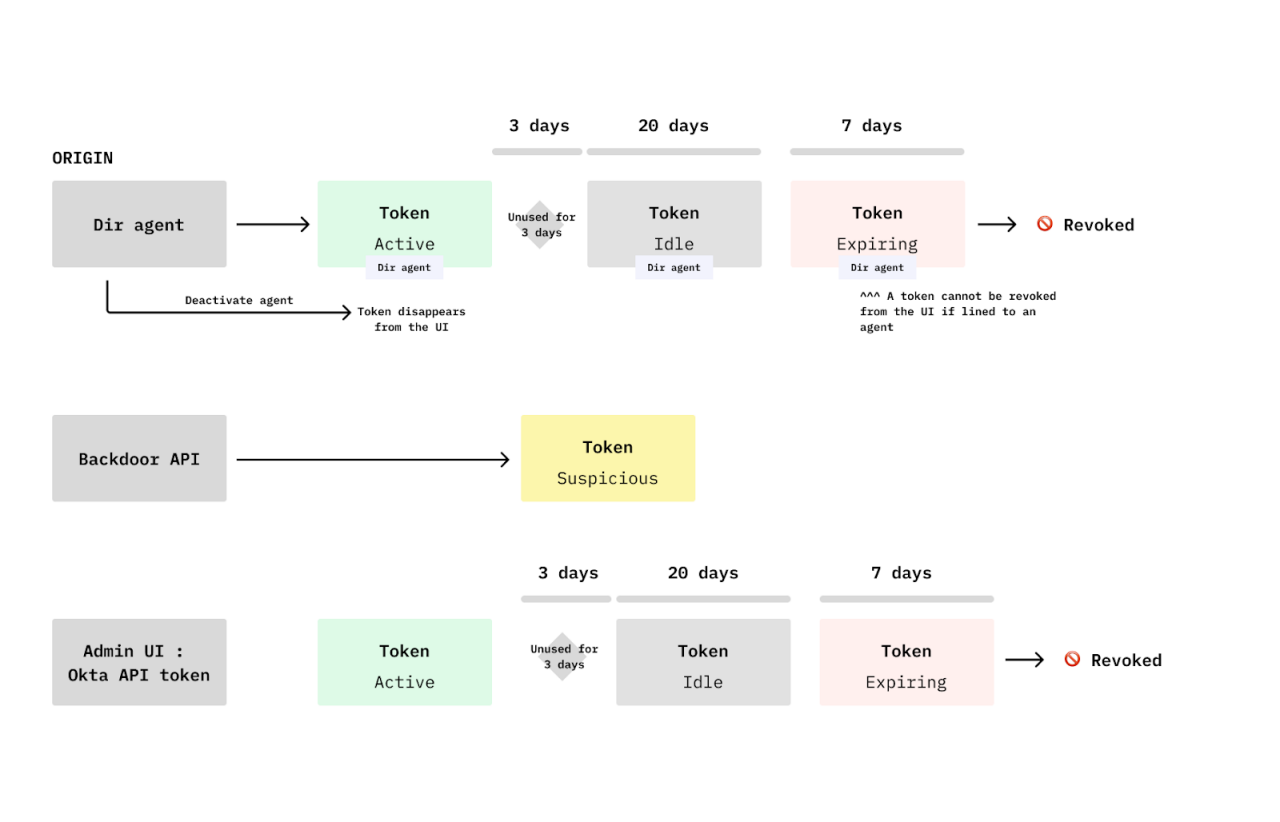
Artefatos tradicionais sintetizam bem os dados do usuário. No entanto, para vencer a complexidade do sistema corporativo, você precisa do mapa do sistema, ou seja, uma representação do ambiente do usuário. Ele transforma o sistema abstrato em algo que pode ser visto e compreendido. A criação de um mapa do sistema — mesmo que seja um mapa improvisado e grosseiro para uso próprio — força você a processar essa realidade complexa em que seu usuário vive em um nível mais profundo. No projeto que mencionei, meu mapa assumiu a forma do ciclo de vida do token com base na origem, forçando conceitos abstratos como "tokens", "agentes de diretório", "APIs" etc. em objetos visuais tangíveis:

A detailed flowchart illustrating the lifecycle of tokens in API management systems.

Dividir o problema em componentes de "usuário" e "sistema" e dar a cada parte um tratamento exclusivo cria uma compreensão de dupla camada que acelera todo o processo de design e produz soluções de design mais focadas.

O papel único do designer: um cartógrafo, não um engenheiro

Talvez você esteja se perguntando: isso não é algo que a equipe de engenharia ou o PM deveriam fazer? Eles farão, mas os mapas deles servem a um propósito fundamentalmente diferente. Os diagramas de engenharia são focados em capturar o máximo de detalhes com foco na precisão — imagine capturar os cabos e tubulações subjacentes, sinais de trânsito e plantas estruturais da cidade para que ela possa ser construída com precisão. Isso é muito diferente de visualizar todos os sinais que o cidadão vê ou as ruas ou atalhos que estão disponíveis para ele como um foco primário, ou seja, o foco está em visualizar o sistema como um ambiente no qual o usuário opera. É aqui que seu papel único como designer entra em jogo: você visualiza os conceitos do sistema como o usuário os experimenta ou interpreta, em vez de como eles devem ser vendidos ou exatamente como são construídos no back-end.

Como usar o mapa do sistema 

Agora que você tem o seu mapa do sistema, como pode utilizá-lo para transformar a compreensão abstrata em decisões concretas de design? O segredo é diminuir o zoom e adicionar a camada de insights do usuário e a empatia. O mapa do sistema fornece a inteligência estrutural ausente necessária para transformar o feedback do usuário em mudanças de design acionáveis. Ele formaliza o processo de insights forçando a síntese de dois fluxos críticos de descoberta:

A visual representation of the double diamond design process, showcasing the phases of Discover, Define, Develop, and Deliver.

I) Simplificar a realidade corporativa e definir o problema

Seu mapa do sistema serve como base para a percepção do sistema. Confira algumas perguntas práticas que você pode se fazer em vários estágios do design para ajudar a combinar a descoberta do sistema e do usuário em insights valiosos. 

A. Definir o modelo mental central do usuário:

  • Quais são alguns "conceitos básicos" do sistema que o usuário deve entender? Quais são os edifícios e quais são as ruas?
  • Os conceitos essenciais estão ocultos no momento? 
  • Existem dois conceitos diferentes apresentados como um só? Ou, ao contrário, existe uma oportunidade de consolidar?

B. Otimizar o fluxo de trabalho e a arquitetura da informação

  • Considerando o fluxo de trabalho e as tarefas do usuário, os conceitos subjacentes do sistema estão muito espalhados pela interface? Novas ruas são necessárias?
  • O fluxo de trabalho atual é intuitivo ou existe uma oportunidade para um fluxo de trabalho mais integrado (por exemplo, vincular ou exibir conceitos atualmente conectados apenas por meio de documentação)?
  • Os conceitos conectados no mapa do sistema são semelhantes a outra área de produto ou a um produto totalmente diferente? Existe uma oportunidade de aproveitar padrões ou fluxos bem-sucedidos?

C. Ajustar interações, texto e controles

  • Os conceitos subjacentes do sistema são apresentados em uma hierarquia na interface do usuário que faz sentido para o usuário? Falta alguma placa de rua?
  • Os controles atualmente exibidos são muito triviais para sua importância ou os controles avançados recebem muito foco? (Uma oportunidade de ocultar a complexidade para simplificar).
  • Um controle exposto está conectado a uma dependência de sistema oculta que requer mais contexto para o usuário? 

Dessa forma, o mapa do sistema é uma ótima ferramenta para ter clareza em toda a escala do design — desde lidar com alta ambiguidade e definir grandes partes do sistema até simplificar fluxos de trabalho e resolver problemas refinados de interface do usuário, como uma parede confusa de configurações.

II) Colaborar para impacto e visão 

O mapa do sistema é um recurso essencial para toda a sua organização. O maior valor dele está na capacidade de criar uma visão compartilhada e singular de um problema complexo, levando a melhores decisões de produto em todos os níveis. Saiba como você pode usá-lo para liderar:

A. Promover o alinhamento e evitar dívidas

Seu mapa é um atalho para a equipe interfuncional composta por gerentes de produto, designers, engenheiros, profissionais de garantia de qualidade, redatores técnicos e outros. Funcionando como uma única fonte da verdade para design e alinhamento, ele acelera as reuniões internas de alinhamento e reduz os processos de vai e vem, que custam caro.

  • Redução de riscos na construção: o mapa é uma ótima defesa contra dívidas técnicas e de design. Ao descobrir conexões e dependências críticas do sistema que são importantes para o usuário logo no início, você pode abordá-las no seu design antes de lançar uma experiência desconectada que exigirá uma reconstrução cara após o lançamento.
  • Melhor transferência: garante que, ao entregar um conceito para refinamento na interface do usuário, toda a equipe esteja alinhada com a realidade subjacente do sistema, minimizando surpresas de última hora.

B. Comunicar a visão

O mapa fornece a clareza necessária para gerenciar a evolução e a estratégia futuras do sistema:

  • Definir o escopo: use o mapa para identificar e alinhar quais partes do sistema já estão bem desenvolvidas e quais partes são quase não funcionais e precisam desesperadamente de foco em experiência do usuário.
  • Gerenciar a evolução: identifique quais componentes do sistema têm maior probabilidade de evoluir ou devem evoluir no futuro. Esse entendimento compartilhado ajuda a equipe a distinguir entre uma pequena correção tática de interface do usuário e uma que requer uma abordagem estratégica no nível da estrutura. 
  • Informar a organização: o mapa se torna um artefato paralelo interessante para comunicar essa evolução e visão de maneira mais ampla, garantindo que sua equipe imediata e as equipes irmãs estejam focadas em uma experiência perfeita, centrada no usuário e de ponta a ponta.

Por exemplo, no projeto de restrição de IP, usei o mapa para me comunicar efetivamente com minha equipe. Combinamos meu entendimento do usuário administrador com o mapa do sistema para pensar em conceitos com meu PM, visualizar soluções e comunicar implicações. A imagem abaixo mostra como o mapa evoluiu desde a fase inicial de exploração até o alinhamento com a solução final. 

A series of user interface diagrams showcasing token states and configurations.

Conclusão

Os sistemas corporativos são vastos e complexos, sendo um terreno fértil para dívidas técnicas e de design. Embora o Double Diamond seja um guia crucial, ele pode deixar um novo designer perdido na realidade abstrata do corporativo.

A resposta é se tornar o cartógrafo.

A criação de um mapa do sistema é a etapa vital e obrigatória que transforma informações caóticas em um ativo tangível. Além de melhorar seu processo pessoal, esse mapa acelera fundamentalmente o sucesso da sua equipe, fornecendo a única fonte da verdade necessária para alinhamento, redução de riscos da construção e comunicação de uma visão clara do produto.

Não deixe que suas soluções se tornem a próxima fonte de expansão da interface do usuário. Assuma o controle da complexidade subjacente e ancore seu próximo projeto de design na realidade.

Boa sorte com o mapeamento!

P.S. Saiba mais sobre o mapeamento

Quer ver esses princípios em ação? Saiba mais sobre as formas específicas que um mapa do sistema pode assumir e como usá-lo na prática. Confira o blog do meu colega Shiwei sobre o assunto!

Continue sua jornada de identidade