Introduction

Imaginez que vous êtes un urbaniste chargé de concevoir un système de transport en commun pour une ville ancienne. Cette ville n’est pas une simple grille ; c’est un endroit qui s’est développé de manière organique, avec d’innombrables tunnels cachés et des routes sous-optimales et peu claires. Pour concevoir un nouveau système de transport en commun intuitif, vous ne pouvez pas vous contenter de demander aux habitants où ils souhaitent aller — vous devez d’abord comprendre la configuration existante de la ville. C’est le défi de la conception de produits d’entreprise. Alors qu’un produit grand public comme une application de livraison de repas est basé sur des concepts que nous comprenons tous, l’environnement de l’utilisateur dans un contexte d’entreprise peut être comparé à une ville abstraite, souvent peu intuitive, de logiciels hérités, de dépendances cachées et de règles tacites.

Le framework de conception Double Diamond néglige cette complexité. Bien qu’il nous guide correctement pour comprendre l’utilisateur, la compréhension de son environnement est implicite. Cela fonctionne pour un environnement plus simple. Cependant, en l’absence d’un focus clairement exprimé, cela crée un angle mort dans le monde de l’entreprise où un système complexe définit l’environnement de l’utilisateur. Pour résoudre un problème d’entreprise, les concepteurs doivent devenir des cartographes, transformant le système abstrait en une carte claire et compréhensible. Vous trouverez ci-dessous un exemple de carte approximative créée pour visualiser les différents composants du produit pendant la phase d’idéation.

A detailed flowchart illustrating the risk management process within an admin console.

Cartographie du système : le superpouvoir du concepteur

Cartographier un système en tant que concepteur n’est pas un détour, mais un raccourci. Intéressons-nous à la valeur unique que les concepteurs peuvent apporter et à la façon dont la cartographie du système au début du processus de conception peut rendre la solution globale plus précise et efficace.

Du chaos à la clarté

Lors d’une phase de découverte classique en entreprise, vous disposez d’une énorme quantité d’informations non structurées. Voici un exemple tiré d’un projet où nous avons ajouté des restrictions IP à un flux d’utilisation de tokens API. Voici le chaos auquel nous étions confrontés au départ :

A collection of dashboard screens showcasing data visualization and analysis tools.

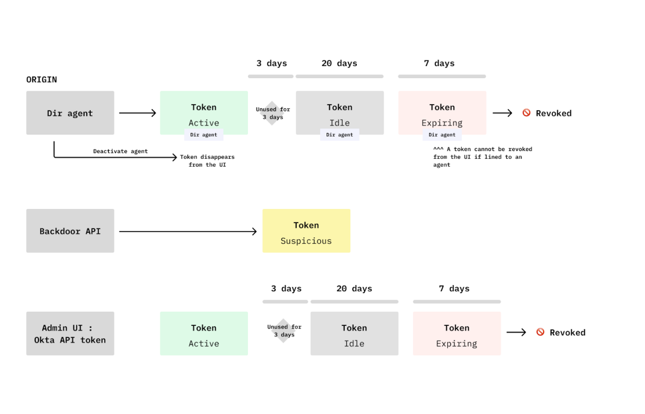
Les artefacts traditionnels synthétisent bien les données utilisateurs. Mais pour surmonter la complexité du système d’entreprise, vous avez besoin de la carte du système, c’est-à-dire d’une représentation de l’environnement de l’utilisateur. Elle transforme le système abstrait en quelque chose qui peut être vu et compris. La création d’une carte du système (même une carte rudimentaire destinée à votre usage personnel) vous oblige à considérer cette réalité complexe dans laquelle vit votre utilisateur de manière plus approfondie. Dans le projet que j’ai mentionné, ma carte a pris la forme du cycle de vie des tokens en fonction de l’origine, transformant des concepts abstraits comme les « tokens », les « agents d’annuaire », les « API », etc. en objets tangibles et visuels :

A detailed flowchart illustrating the lifecycle of tokens in API management systems.

Diviser le problème en composantes « utilisateur » et « système », et traiter chaque partie de manière unique, crée une compréhension à double niveau qui accélère l’ensemble du processus de conception et génère des solutions de conception plus ciblées.

Le rôle unique du concepteur : un cartographe, pas un ingénieur

Vous pourriez vous demander si ce n’est pas le rôle de l’équipe d’ingénierie ou du chef de produit. C’est en effet leur rôle, mais leurs cartes ont un objectif fondamentalement différent. Les schémas d’ingénierie visent à capturer un maximum de détails avec un souci de précision : imaginez la capture des services d’utilité publique sous-jacents, des feux de circulation et des plans structurels de la ville afin qu’elle puisse être construite avec précision. Ceci est très différent de la visualisation de tous les panneaux de signalisation que le citoyen voit ou des routes ou raccourcis qui sont à sa disposition. L’objectif est de visualiser le système comme un environnement dans lequel l’utilisateur évolue. C’est là que votre rôle unique de concepteur entre en jeu, visualisant les concepts du système tels que l’utilisateur les expérimente ou leur donne un sens, plutôt que la façon dont ils sont censés être vendus ou la manière exacte dont ils sont construits dans le backend.

Utilisation de la carte du système 

Maintenant que vous avez la carte de votre système, comment l’utiliser pour passer d’une compréhension abstraite à des décisions de conception concrètes ? La clé est de prendre du recul et d’ajouter une couche d’informations utilisateurs et d’empathie. La carte du système fournit les informations structurelles manquantes nécessaires pour transformer les retours des utilisateurs en modifications de conception exploitables. Elle formalise le processus de compréhension en forçant la synthèse de deux flux de découverte essentiels :

A visual representation of the double diamond design process, showcasing the phases of Discover, Define, Develop, and Deliver.

I) Simplifier la réalité de l’entreprise et définir le problème

La carte de votre système sert de base à la compréhension du système. Voici quelques questions pratiques que vous pouvez vous poser aux différentes étapes de la conception pour vous aider à transformer la découverte du système et des utilisateurs en informations précieuses. 

A. Définir le principal modèle mental des utilisateurs

  • Quels sont les « concepts de base » du système que l’utilisateur doit comprendre ? Quels sont les bâtiments et quelles sont les rues ?
  • Des concepts essentiels sont-ils actuellement cachés ? 
  • Deux concepts différents apparaissent-ils comme un seul ? Ou inversement, existe-t-il une opportunité de consolidation ?

B. Optimiser le workflow et l’architecture de l’information

  • Compte tenu du workflow et des tâches utilisateurs, les concepts sous-jacents du système sont-ils trop dispersés dans l’interface ? De nouvelles rues sont-elles nécessaires ?
  • Le workflow actuel est-il intuitif, ou existe-t-il une opportunité de créer un workflow plus fluide (par exemple, en reliant ou en identifiant des concepts actuellement uniquement connectés par la documentation) ?
  • Les concepts connectés dans la carte du système sont-ils similaires à un autre domaine du produit ou à un produit complètement différent ? Existe-t-il une opportunité d’emprunter des modèles ou des flux réussis ?

C. Ajuster les interactions, le texte et les commandes

  • Les concepts sous-jacents du système sont-ils présentés dans une hiérarchie dans l’interface utilisateur d’une manière qui a du sens pour l’utilisateur ? Manque-t-il des panneaux de signalisation ?
  • Les contrôles actuellement identifiés sont-ils trop triviaux compte tenu de leur importance, ou les contrôles avancés reçoivent-ils trop d’attention ? (Opportunité de simplification en masquant la complexité)
  • Un contrôle identifié est-il lié à une dépendance système cachée qui nécessite plus de contexte pour l’utilisateur ? 

De cette façon, la carte du système est un outil puissant pour gagner en clarté à toutes les échelles de la conception — du travail avec une forte ambiguïté et de la définition de grandes parties du système à la simplification des workflows et à la résolution de problèmes précis d’interface utilisateur, comme une section de paramètres déroutante.

II) Collaborer pour l’impact et la vision 

La carte du système est un atout puissant pour l’ensemble de votre entreprise. Sa plus grande valeur réside dans sa capacité à créer une vision partagée d’un problème complexe, ce qui permet de prendre de meilleures décisions en matière de produits à tous les niveaux. Voici comment vous pouvez l’utiliser aux fins suivantes :

A. Favoriser l’alignement et prévenir l’endettement

Votre carte est un raccourci pour l’équipe interfonctionnelle de chefs de produits, de concepteurs, d’ingénieurs, d’assurance qualité, de rédacteurs techniques et autres. En agissant comme une source fiable pour la conception et l’alignement, elle accélère les réunions d’alignement internes et réduit les allers-retours coûteux.

  • Réduction des risques de conception : la carte est une défense puissante contre la dette technique et de conception. En découvrant les connexions et dépendances critiques du système qui sont importantes pour l’utilisateur dès le début, vous pouvez en tenir compte dans votre conception avant de lancer une expérience déconnectée qui nécessite une reconception coûteuse a posteriori.
  • Meilleure transmission : elle garantit que, lorsque vous transmettez un concept pour l’affiner dans l’interface utilisateur, l’ensemble de l’équipe est alignée sur la réalité du système sous-jacent, ce qui limite les surprises de dernière minute.

B. Communiquer la vision

La carte offre la clarté nécessaire pour gérer l’évolution future et la stratégie du système :

  • Définition du périmètre de travail : utilisez la carte pour identifier et convenir des parties du système qui sont déjà bien conçues par rapport à celles qui sont à peine fonctionnelles et qui ont un besoin urgent d’être axées sur l’expérience utilisateur.
  • Gestion de l’évolution : identifiez les composants du système les plus susceptibles d’évoluer ou qui devraient évoluer à l’avenir. Cette compréhension commune aide l’équipe à faire la distinction entre un correctif d’interface utilisateur tactique mineur et un correctif qui nécessite une approche stratégique au niveau du framework. 
  • Communication à l’entreprise : la carte devient un artefact secondaire convaincant pour communiquer cette évolution et cette vision plus largement, en veillant à ce que votre équipe immédiate et vos équipes sœurs se concentrent sur une expérience utilisateur fluide et orientée utilisateurs de bout en bout.

Par exemple, dans le projet de restriction IP, j’ai utilisé la carte pour communiquer efficacement avec mon équipe. Nous avons combiné ma compréhension de l’utilisateur administrateur avec la carte du système pour réfléchir à des concepts avec mon chef de produit, visualiser des solutions et communiquer les implications. Le visuel ci-dessous montre comment la carte a évolué de la phase d’exploration initiale à l’alignement jusqu’à la solution finale. 

A series of user interface diagrams showcasing token states and configurations.

Conclusion

Les systèmes d’entreprise sont vastes, complexes et constituent un terrain fertile pour la dette technique et de conception. Bien que Double Diamond soit un guide essentiel, les nouveaux concepteurs peuvent être perdus dans la réalité abstraite de l’entreprise.

Il vous faut devenir le cartographe.

La création d’une carte du système est l’étape essentielle et obligatoire qui transforme des informations chaotiques en un atout tangible. Cette carte n’améliore pas seulement votre processus personnel — elle accélère fondamentalement la réussite de votre équipe en fournissant la source fiable nécessaire à l’alignement, en réduisant les risques de conception et en communiquant une vision claire du produit.

Ne laissez pas vos solutions devenir la prochaine source d’étalement de l’interface utilisateur. Prenez le contrôle de la complexité sous-jacente et ancrez votre prochain projet de conception dans la réalité.

Bonne cartographie !

P.S. Apprenez-en davantage sur la cartographie

Si vous êtes prêt à mettre ces principes en action, apprenez-en plus sur les formes spécifiques qu’une carte du système peut prendre et sur la façon de l’utiliser en pratique. Consultez l’article de Shiwei, mon collègue, sur le sujet !

Continuez votre parcours dans l‘univers de l’identité