Introducción

Imagine que su trabajo es planificar un sistema de tránsito para una ciudad antigua. Esta ciudad no es una simple cuadrícula, sino que ha crecido orgánicamente, con innumerables túneles ocultos y caminos confusos y poco óptimos. Para construir un sistema de tránsito nuevo e intuitivo, no basta con preguntar a los residentes a dónde quieren ir. Primero, debe comprender el diseño actual de la ciudad. Ese es el desafío que implica el diseño de productos empresariales. Si bien un producto de consumo, como una aplicación de entrega de comida, se basa en conceptos que todos entendemos, el entorno del usuario dentro de un ámbito empresarial es como una ciudad abstracta y poco intuitiva de software heredado, dependencias ocultas y reglas tácitas.

El marco de diseño de doble diamante por sí solo omite esta complejidad. Si bien nos guía correctamente para entender al usuario, la comprensión del entorno se considera un hecho. En entornos más simples, esto funciona. Sin embargo, al no detallar explícitamente el enfoque, se crea un punto ciego en el mundo empresarial, donde el entorno del usuario se define por un sistema complejo. Para resolver verdaderamente un problema empresarial, los diseñadores deben transformarse en cartógrafos y convertir el sistema abstracto en un mapa claro y comprensible. A continuación, hay un ejemplo inicial de un mapa aproximado que se creó para visualizar diferentes componentes del producto durante la fase de ideación.

A detailed flowchart illustrating the risk management process within an admin console.

Mapas de sistemas: un superpoder del diseñador

Crear un mapa de un sistema como diseñador no implica desviarse, sino tomar un atajo. Profundicemos en el valor único que los diseñadores pueden aportar y en cómo crear un mapa del sistema al principio del proceso de diseño puede hacer que la solución general sea más precisa y eficaz.

Del caos a la claridad

En una detección empresarial típica, hay una enorme cantidad de información no estructurada por todas partes. A continuación, brindamos un ejemplo de un proyecto en el que agregamos restricciones de IP a un flujo de uso de token de API. Este es el caos de detección con el que comenzamos:

A collection of dashboard screens showcasing data visualization and analysis tools.

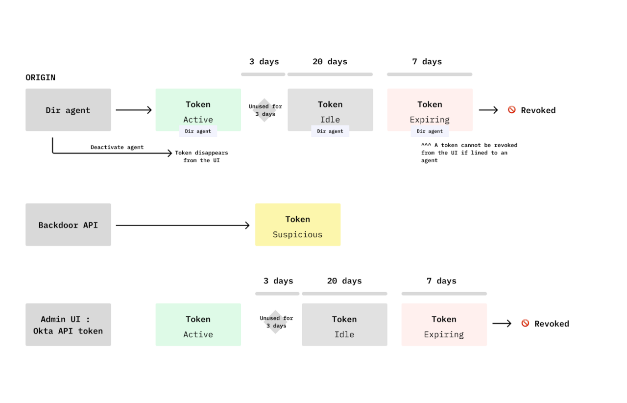
Los documentos tradicionales resumen correctamente los datos del usuario. Ahora bien, para dominar la complejidad del sistema empresarial, se necesita el mapa del sistema, es decir, una representación del entorno del usuario. Este mapa transforma el sistema abstracto en algo que se puede ver y comprender. Crear un mapa del sistema, incluso uno aproximado y “rudimentario” solo para uso personal, obliga a procesar en mayor profundidad la compleja realidad en la que vive el usuario. En el proyecto que mencioné, mi mapa tomó la forma del ciclo de vida del token según el origen, y transformó conceptos abstractos (como “tokens”, “agentes de directorio”, “API”, etc.) en objetos tangibles y visuales.

A detailed flowchart illustrating the lifecycle of tokens in API management systems.

Dividir el problema en componentes de “usuario” y “sistema”, y tratar cada parte de forma única, brinda una comprensión de doble capa que acelera todo el proceso de diseño y produce soluciones más enfocadas.

El papel irreemplazable del diseñador: cartógrafo en lugar de ingeniero

Podría preguntarse si esto no es algo que debería hacer el equipo de ingeniería o el gerente de proyectos. Y así es, pero los mapas de estas personas tienen un propósito diferente. Los diagramas de ingeniería se centran en capturar el máximo detalle con un enfoque en la precisión. Imagine capturar los servicios subyacentes, las señales de tránsito y los planos estructurales de la ciudad para que pueda construirse con exactitud. Esto es muy diferente de visualizar, como estrategia principal, todas las señales que ve el ciudadano, las carreteras o los atajos disponibles. Es decir, el enfoque está en visualizar el sistema como un entorno en el que se desempeña el usuario. Aquí es donde entra en juego su papel como diseñador. Usted visualiza los conceptos del sistema tal como el usuario los experimenta o les da significado, en lugar de cómo están destinados a venderse o cómo se desarrollan exactamente en el backend.

Uso del mapa del sistema 

Ahora que tiene el mapa del sistema, ¿cómo lo usa para pasar de la comprensión abstracta a las decisiones de diseño concretas? La clave es alejarse y agregar la capa de ideas y empatía del usuario. El mapa del sistema proporciona la inteligencia estructural necesaria para convertir los comentarios de los usuarios en cambios de diseño viables. Formaliza el proceso de obtención de ideas al forzar la síntesis de dos flujos críticos de detección:

A visual representation of the double diamond design process, showcasing the phases of Discover, Define, Develop, and Deliver.

I) Simplificar la realidad empresarial y definir el problema

Su mapa del sistema sirve como base para conocer el sistema. Estas son algunas preguntas prácticas que puede hacerse en las diversas etapas del diseño para transformar la detección del sistema y del usuario en conocimientos valiosos. 

A. Definición del modelo mental principal del usuario:

  • ¿Cuáles son algunos “conceptos básicos” del sistema que el usuario debe comprender? ¿Cuáles son los edificios y cuáles son las calles?
  • ¿Hay conceptos esenciales ocultos actualmente? 
  • ¿Hay dos conceptos diferentes que están surgiendo como uno solo? O, por el contrario, ¿existe la oportunidad de consolidar los datos?

B. Optimización del flujo de trabajo y la arquitectura de la información

  • Teniendo en cuenta el flujo de trabajo y las tareas del usuario, ¿los conceptos subyacentes del sistema están demasiado dispersos en la interfaz? ¿Se necesitan calles nuevas?
  • El flujo de trabajo actual, ¿es intuitivo o existe la oportunidad de optimizar el flujo de trabajo (por ejemplo, vincular o mostrar conceptos que actualmente solo están conectados mediante la documentación)?
  • Los conceptos conectados en el mapa del sistema, ¿son similares a otra área de producto o a un producto completamente diferente? ¿Existe la oportunidad de tomar prestados patrones o flujos exitosos?

C. Optimización de las interacciones, el texto y los controles

  • Los conceptos subyacentes del sistema, ¿se presentan en una jerarquía en la IU que tiene sentido para el usuario? ¿Faltan señales de tránsito?
  • Los controles que se muestran actualmente, ¿son demasiado triviales para su relevancia o se les da demasiada importancia a los controles avanzados? (Una oportunidad para simplificar ocultando la complejidad).
  • Alguno de los controles mostrados, ¿está conectado a una dependencia oculta del sistema que requiere más contexto para el usuario? 

En este sentido, el mapa del sistema es una herramienta poderosa para obtener claridad en toda la gama del diseño, desde trabajar con mucha ambigüedad y definir grandes fragmentos del sistema hasta simplificar flujos de trabajo y resolver problemas de IU detallados (como una pared de configuraciones confusas).

II) Colaborar para lograr impacto y generar visión 

El mapa del sistema es un recurso importante para toda su organización. Su mayor valor radica en la capacidad para crear una vista compartida e individual de un problema complejo, lo que permite tomar mejores decisiones de productos en todos los ámbitos. Aquí le mostramos cómo puede usar esto para conseguir una ventaja:

A. Mayor alineación y prevención de la deuda

El mapa es un atajo para el equipo multifuncional de gestores de productos, diseñadores, ingenieros, revisores de calidad, redactores técnicos y más. Al actuar como una única fuente de verdad para el diseño y la alineación, agiliza las reuniones internas de alineación y reduce las idas y vueltas costosas.

  • Mitigación del riesgo en el desarrollo: El mapa es una defensa poderosa contra la deuda técnica y de diseño. Al descubrir desde el inicio las conexiones y dependencias críticas del sistema que son importantes para el usuario, puede abordarlas en el diseño antes de lanzar una experiencia desconectada que requiera un redesarrollo costoso posterior al lanzamiento.
  • Entrega mejorada: Se garantiza que, cuando entregue un concepto para su refinamiento en la IU, todo el equipo esté alineado con la realidad del sistema subyacente, lo que reduce las sorpresas de última hora.

B. Comunicación de la visión

El mapa proporciona la claridad necesaria para gestionar la evolución y estrategia futuras del sistema.

  • Definición del ámbito de trabajo: Use el mapa para identificar y alinear qué partes del sistema ya están bien diseñadas, comparadas con las partes que son apenas funcionales y necesitan de forma urgente un enfoque de UX.
  • Gestión de la evolución: Identifique qué componentes del sistema tienen más probabilidades de evolucionar o deberían evolucionar en el futuro. Este conocimiento compartido ayuda al equipo a distinguir entre una pequeña solución táctica de IU y una que requiere un enfoque estratégico a nivel de marco. 
  • Información para la organización: El mapa se convierte en un documento convincente para comunicar esta evolución y visión de forma más amplia, lo que garantiza que su equipo inmediato y los equipos relacionados se concentren en una experiencia integral, fluida y centrada en el usuario.

Por ejemplo, en el proyecto de restricción de IP, utilicé el mapa para comunicarme de forma eficaz con mi equipo. Combinamos mi comprensión del usuario administrador con el mapa del sistema para intercambiar ideas con mi gerente de proyectos, visualizar soluciones y comunicar implicaciones. La imagen a continuación permite ver cómo evolucionó el mapa desde la fase de exploración inicial hasta la alineación con la solución final. 

A series of user interface diagrams showcasing token states and configurations.

Conclusión

Los sistemas empresariales son vastos, complejos y un caldo de cultivo para la deuda técnica y de diseño. Si bien el modelo de doble diamante es crucial, puede hacer que un diseñador nuevo se pierda en la realidad abstracta de los sistemas empresariales.

La respuesta es convertirse en cartógrafo.

Crear un mapa del sistema es un paso vital y obligatorio para transformar la información caótica en un activo tangible. Este mapa no solo mejora su proceso personal, sino que acelera el éxito de su equipo al proporcionar la única fuente de verdad necesaria para la alineación, la reducción de riesgos en el desarrollo y la comunicación de una visión clara del producto.

No permita que sus soluciones se conviertan en la próxima fuente de expansión de la IU. Controle la complejidad subyacente y ancle en la realidad su próximo proyecto de diseño.

¡Hora de crear un mapa!

P. D.: Obtenga más información sobre la creación de mapas.

Si tiene todo listo para poner en práctica estos principios, conozca las formas específicas que puede adoptar un mapa del sistema y cómo implementarlo. Consulte el blog de mi colega Shiwei sobre este tema.

Continúe con su recorrido de identidad