Introduction

Imagine you're a city planner tasked with building a transit system for an ancient city. This city isn't a simple grid; it’s a place that has grown organically, with countless hidden tunnels, sub-optimal and confusing roads. To build a new, intuitive transit system, you can't simply ask the residents where they want to go—you must first understand the city’s existing layout. This is the challenge of enterprise product design. While a consumer product like a food-delivery app is built on concepts we all understand, the user's environment in an enterprise setting is an abstract, often unintuitive, city of legacy software, hidden dependencies, and unspoken rules.

The Double Diamond design framework, by itself, overlooks this complexity. While it correctly guides us to understand the user, understanding their environment is implicit. This works for a simpler environment. However, by not explicitly calling out the focus, it creates a blind spot in the enterprise world where a complex system defines the user’s environment. To truly solve an enterprise problem, designers must become cartographers, turning the abstract system into a clear, understandable map. Below is an early example of a rough map created to visualize different product components during the ideation phase.

A detailed flowchart illustrating the risk management process within an admin console.

System mapping - a designer’s superpower

Mapping out a system as a designer is not a detour but a shortcut. Let’s dive into the unique value designers can bring to the table and how mapping the system early in the design process can make the overall solution more precise and effective.

Chaos to clarity

In a typical enterprise discovery, you’re surrounded by a huge amount of unstructured information. Here is an example from a project where we added IP restrictions to an API token usage flow. This is the discovery chaos we started with:

A collection of dashboard screens showcasing data visualization and analysis tools.

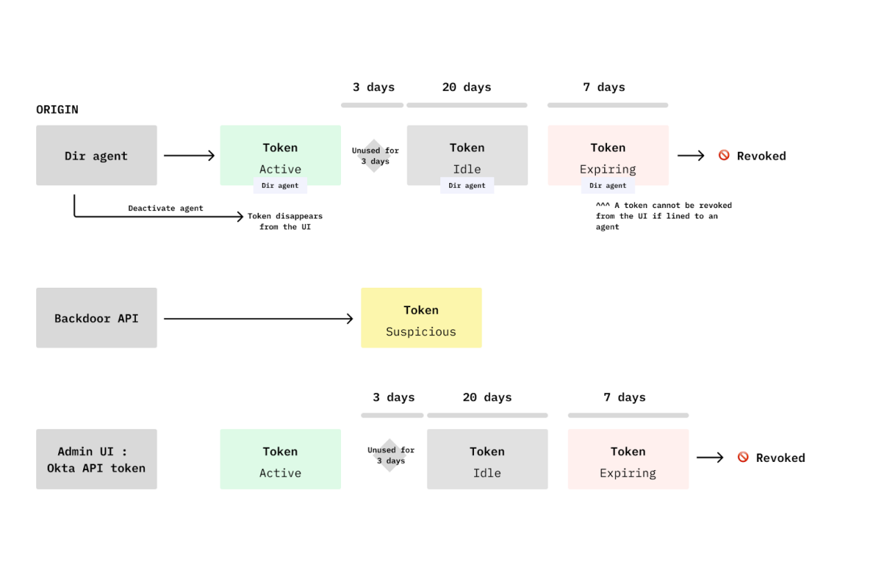
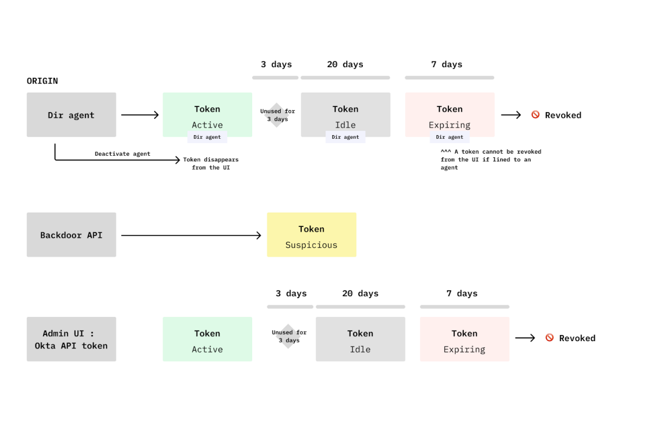
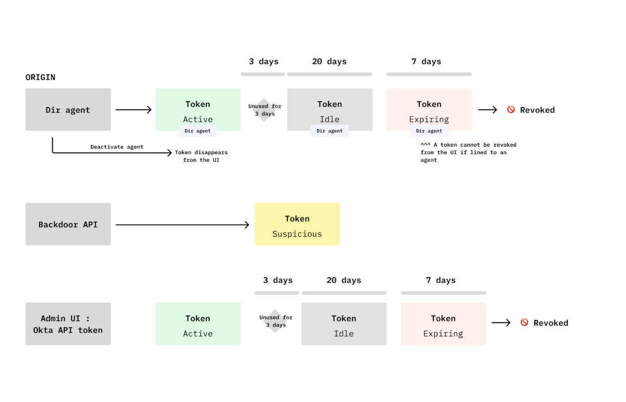
Traditional artifacts synthesize user data well. But to conquer the enterprise system’s complexity, you need the system map, i.e., a representation of the user’s environment. It transforms the abstract system into something that can be seen and understood. Creating a system map—even a rough, "crusty" one just for yourself—forces you to process this complex reality that your user lives in at a deeper level. In the project that I mentioned, my map took the form of the token lifecycle based on origin, forcing abstract concepts like ‘tokens’, ‘directory agents’, ‘APIs’, etc.  into tangible, visual objects:

A detailed flowchart illustrating the lifecycle of tokens in API management systems.

Breaking the problem down into ‘user’ and ‘system’ components, and giving each part a unique treatment, creates a dual-layer understanding that accelerates the entire design process and yields more focused design solutions.

Designer’s unique role—a cartographer, not an engineer

You might ask, isn’t this something the engineering team or PM should do? They will, but their maps serve a fundamentally different purpose. Engineering diagrams are focused on capturing maximum detail with a focus on accuracy—imagine capturing the underlying utilities, traffic signals, and structural blueprints of the city so that it can be built accurately. This is very different from visualizing all the signposts that the citizen sees or roads or shortcuts that are available to them as a primary focus, i.e., the focus is on visualizing the system as an environment in which the user operates. This is where your unique role as a designer comes into play, visualizing the system concepts as the user experiences or makes meaning of them, rather than how they are meant to be sold or exactly how they are built in the backend.

Using the system map 

Now that you have your System Map, how do you use it to move from abstract understanding to concrete design decisions? The key is to zoom out and add the layer of user insights and empathy. The System Map provides the missing structural intelligence needed to turn user feedback into actionable design changes. It formalizes the insight process by forcing the synthesis of two critical streams of discovery:

A visual representation of the double diamond design process, showcasing the phases of Discover, Define, Develop, and Deliver.

I) Simplifying enterprise reality and defining the problem

Your System Map serves as the foundation of the system insight. Here are some actionable questions you can ask yourself at various design stages to help you combine system and user discovery into valuable insights. 

A. Defining the core user mental model:

  • What are some ‘core concepts’ of the system that the user must understand? What are the buildings, and what are the streets?
  • Are essential concepts currently hidden away? 
  • Are two different concepts surfacing as one? Or the other way around, is there an opportunity to consolidate?

B. Optimizing the workflow and information architecture

  • Considering the user workflow and tasks, are the underlying system concepts too scattered across the interface? Are new streets needed?
  • Is the current workflow intuitive, or is there an opportunity for a more seamless workflow (e.g., linking or surfacing concepts currently only connected through documentation)?
  • Are the concepts connected in the system map similar to another product area or an entirely different product? Is there an opportunity to borrow successful patterns or flows?

C. Fine-tuning interactions, copy, and controls

  • Are the underlying system concepts presented in a hierarchy on the UI that makes sense to the user? Are any street signs missing?
  • Are currently surfaced controls too trivial for their prominence, or are advanced controls given too much focus? (An opportunity to simplify by hiding complexity).
  • Is a surfaced control connected to a hidden system dependency that requires more context for the user? 

In this way, the System Map is a powerful tool for gaining clarity across the entire scale of design—from working with high ambiguity and defining large chunks of the system to simplifying workflows and resolving fine-grained UI problems like a confusing wall of settings.

II) Collaborating for Impact and Vision 

The System Map is a powerful asset for your entire organization. Its greatest value is its ability to create a shared, singular view of a complex problem, leading to better product decisions across the board. Here is how you can use it to lead:

A. Driving Alignment and Preventing Debt

Your map is a shortcut for the cross-functional team of product managers, designers, engineers, quality assurance, technical writers, and beyond. By acting as a single source of truth for design and alignment, it fast-tracks internal alignment meetings and cuts down on costly back-and-forth.

  • De-risking the Build: The map is a powerful defense against technical and design debt. By uncovering critical system connections and dependencies that are important to the user early on, you can address them in your design before launching a disconnected experience that requires a costly post-release rebuild.
  • Better Hand-off: It ensures that when you hand off a concept for refinement in UI, the entire team is aligned on the underlying system reality, minimizing last-minute surprises.

B. Communicating the vision

The map provides the necessary clarity for managing the system's future evolution and strategy:

  • Scoping Work: Use the map to identify and align on which parts of the system are already well-designed versus which parts are barely functional and in dire need of UX focus.
  • Managing Evolution: Identify which system components are most likely to evolve or should evolve in the future. This shared understanding helps the team distinguish between a small, tactical UI fix versus one that requires a framework-level strategic approach. 
  • Informing the Organization: The map becomes a compelling side artifact for communicating this evolution and vision more broadly, ensuring your immediate team and sister teams are focused on a seamless, user-centric end-to-end experience..

For example, in the IP restriction project, I used the map to effectively communicate with my team. We combined my understanding of the admin user with the system map to brainstorm concepts with my PM, visualize solutions, and communicate implications. The visual below shows how the map evolved from the initial exploration phase through alignment to the final solution. 

A series of user interface diagrams showcasing token states and configurations.

Conclusion

Enterprise systems are vast, complex, and a breeding ground for both technical and design debt. While the Double Diamond is a crucial guide, it can leave a new designer lost in the abstract reality of enterprise.

Your answer is to become the Cartographer.

Creating a System Map is the vital, mandatory step that transforms chaotic information into a tangible asset. This map doesn't just improve your personal process—it fundamentally fast-tracks your team's success by providing the single source of truth necessary for alignment, de-risking the build, and communicating a clear product vision.

Don't let your solutions become the next source of UI sprawl. Take control of the underlying complexity and anchor your next design project in reality.

Happy mapping!

P.S. Dive Deeper into Mapping

If you're ready to put these principles into action, learn more about the specific shapes and forms a System Map can take and how to use it in practice. Check out my colleague Shiwei’s blog on the topic!

Continue your Identity journey